Loan Unit Program
Loan Unit Program
At StoreHub, we understand that any downtime for your POS system can impact your business. That’s why we’re proud to offer our Hardware Loan Unit Program, designed to keep your operations smooth and seamless while your primary hardware is being serviced under warranty. This program reduces disruption, sets clear expectations, and ensures you can continue serving your customers without interruption. For eligible merchants seeking ultimate convenience, StoreHub also offers a premium POS Swap Service for direct on-site exchanges.
At StoreHub, we understand that any downtime for your POS system can impact your business. That’s why we’re proud to offer our Hardware Loan Unit Program, designed to keep your operations smooth and seamless while your primary hardware is being serviced under warranty. This program reduces disruption, sets clear expectations, and ensures you can continue serving your customers without interruption. For eligible merchants seeking ultimate convenience, StoreHub also offers a premium POS Swap Service for direct on-site exchanges.
Eligibility Criteria for Loan Unit
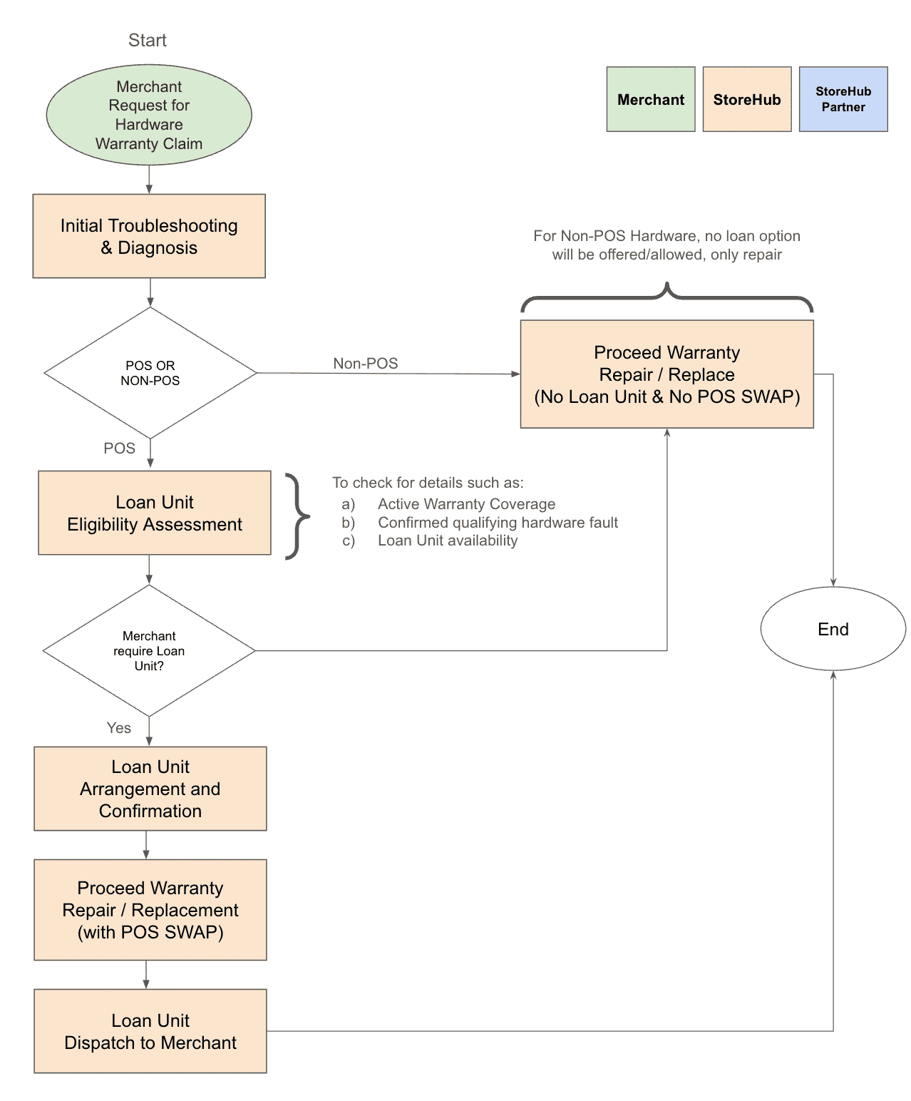
To ensure fair and efficient allocation of StoreHub loan units, the following criteria apply:
Active Warranty Coverage: The merchant’s faulty hardware must be under active warranty coverage as per StoreHub’s Hardware Warranty Policy.
Diagnosed Hardware Fault: StoreHub’s Customer Care representative will perform initial troubleshooting and diagnose the issue as a hardware malfunction requiring repair or replacement.
Availability: StoreHub Loan units are subject to availability. StoreHub will endeavor to provide a suitable replacement, though the exact model may vary depending on stock or a working model or an equivalent model may be given instead.
Procedure for Requesting a Loan Unit
Loan Unit & Faulty Unit Exchange Flow
To minimise disruption during a warranty claim, StoreHub offers a streamlined Hardware Exchange Flow. This process ensures your operations continue uninterrupted by providing a temporary loan unit while your faulty device is serviced, followed by the exchange of your repaired unit for the loan unit.t
Loan Unit Exchange for Faulty Unit (LEF) – SH arranges for a loan unit to be delivered and installed for the merchant in exchange for the faulty unit, which will be sent for warranty repair.
Repair Unit Exchange for Loan Unit (REL) – SH arranges for the repaired unit to be delivered and installed for the merchant in exchange for the loan unit, which will be returned to the warehouse.


It is crucial to understand that this program operates on a compulsory exchange basis:
The loan unit must be returned to receive your repaired or replacement unit, or conversely, your faulty unit must be provided when the loan unit is delivered. Failure to adhere to this exchange policy may result in charges or penalties.
It is crucial to understand that this program operates on a compulsory exchange basis:
The loan unit must be returned to receive your repaired or replacement unit, or conversely, your faulty unit must be provided when the loan unit is delivered. Failure to adhere to this exchange policy may result in charges or penalties.
It is crucial to understand that this program operates on a compulsory exchange basis:
The loan unit must be returned to receive your repaired or replacement unit, or conversely, your faulty unit must be provided when the loan unit is delivered. Failure to adhere to this exchange policy may result in charges or penalties.


Service Level Agreements (SLAs) for Loan Unit Delivery
We aim to minimise your downtime with prompt delivery of loan units as per the following details:
Klang Valley
Klang Valley
Klang Valley
Same-day delivery is possible based on the time of claim and delivery method table below:



Outside of Klang Valley
Outside of Klang Valley
Outside of Klang Valley
For non-Klang Valley regions, hardware is delivered via courier services only.



Responsibilities of the Merchant
To ensure the smooth operation of the program and the care of the loan unit, merchants are responsible for the following:
Care and Maintenance: The loan unit must be used with reasonable care, consistent with normal operating conditions for StoreHub Loan Hardware. It should be protected from physical damage, liquid spills, extreme temperatures, and unauthorised modifications.
Packaging Requirements: For both the faulty unit and the loan unit, merchants are responsible for providing the original hardware box or equivalent sturdy packaging that ensures adequate protection during transit.
Data Security: Before returning your faulty unit, it is the merchant’s responsibility to back up any necessary data. StoreHub is not responsible for data loss.
Return of Faulty Unit: The faulty unit must be returned to StoreHub within 7 days of receiving the loan unit. Failure to return the faulty unit promptly may result in charges for the loan unit.
Return of Loan Unit: Upon receiving your repaired or replacement unit, the loan unit must be returned to StoreHub within 7 days in the same condition it was received, ordinary wear and tear accepted.
Damage to Loan Unit: Any physical damage to the loan unit beyond ordinary wear and tear, or failure to return it, may result in charges equivalent to the repair cost or the full replacement cost of the loan unit.
Examples of What is Typically Considered “Ordinary Wear and Tear“
Care and Maintenance: The loan unit must be used with reasonable care, consistent with normal operating conditions for StoreHub Loan Hardware. It should be protected from physical damage, liquid spills, extreme temperatures, and unauthorised modifications.
Packaging Requirements: For both the faulty unit and the loan unit, merchants are responsible for providing the original hardware box or equivalent sturdy packaging that ensures adequate protection during transit.
Data Security: Before returning your faulty unit, it is the merchant’s responsibility to back up any necessary data. StoreHub is not responsible for data loss.
Return of Faulty Unit: The faulty unit must be returned to StoreHub within 7 days of receiving the loan unit. Failure to return the faulty unit promptly may result in charges for the loan unit.
Return of Loan Unit: Upon receiving your repaired or replacement unit, the loan unit must be returned to StoreHub within 7 days in the same condition it was received, ordinary wear and tear accepted.
Damage to Loan Unit: Any physical damage to the loan unit beyond ordinary wear and tear, or failure to return it, may result in charges equivalent to the repair cost or the full replacement cost of the loan unit.
Examples of What is Typically Considered “Ordinary Wear and Tear“
Care and Maintenance: The loan unit must be used with reasonable care, consistent with normal operating conditions for StoreHub Loan Hardware. It should be protected from physical damage, liquid spills, extreme temperatures, and unauthorised modifications.
Packaging Requirements: For both the faulty unit and the loan unit, merchants are responsible for providing the original hardware box or equivalent sturdy packaging that ensures adequate protection during transit.
Data Security: Before returning your faulty unit, it is the merchant’s responsibility to back up any necessary data. StoreHub is not responsible for data loss.
Return of Faulty Unit: The faulty unit must be returned to StoreHub within 7 days of receiving the loan unit. Failure to return the faulty unit promptly may result in charges for the loan unit.
Return of Loan Unit: Upon receiving your repaired or replacement unit, the loan unit must be returned to StoreHub within 7 days in the same condition it was received, ordinary wear and tear accepted.
Damage to Loan Unit: Any physical damage to the loan unit beyond ordinary wear and tear, or failure to return it, may result in charges equivalent to the repair cost or the full replacement cost of the loan unit.
Examples of What is Typically Considered “Ordinary Wear and Tear“
Procedure for Repaired Unit Exchange and Loan Unit Return
This process is seamlessly integrated:
This process is seamlessly integrated:
Faulty Unit Return (After Receiving Loan Unit):
Package your faulty unit securely, preferably in its original packaging or equivalent packaging, and include all accessories.
Affix the provided return label with the RMA number.
Arrange for return shipping as instructed by StoreHub Customer Care (e.g., scheduled pickup, drop-off at designated courier point).
Repair/Replacement of Original Unit:
Once your faulty unit is received and assessed, StoreHub will proceed with the repair or replacement under your existing warranty.
You will be notified of the estimated repair/replacement timeline.
Return of Repaired/Replacement Unit:
Upon completion, your original repaired unit or a new replacement unit will be shipped back to you.
Tracking information will be provided.
Return of Loan Unit:
Once you receive your repaired or replacement unit, please package the loan unit and all its accessories with its original packaging or equivalent packaging.
Use the provided return instructions and return label (If outstation) for the loan unit.
Ensure the loan unit is returned within the stipulated timeframe mentioned in “Responsibilities of the Merchant.”
Faulty Unit Return (After Receiving Loan Unit):
Package your faulty unit securely, preferably in its original packaging or equivalent packaging, and include all accessories.
Affix the provided return label with the RMA number.
Arrange for return shipping as instructed by StoreHub Customer Care (e.g., scheduled pickup, drop-off at designated courier point).
Repair/Replacement of Original Unit:
Once your faulty unit is received and assessed, StoreHub will proceed with the repair or replacement under your existing warranty.
You will be notified of the estimated repair/replacement timeline.
Return of Repaired/Replacement Unit:
Upon completion, your original repaired unit or a new replacement unit will be shipped back to you.
Tracking information will be provided.
Return of Loan Unit:
Once you receive your repaired or replacement unit, please package the loan unit and all its accessories with its original packaging or equivalent packaging.
Use the provided return instructions and return label (If outstation) for the loan unit.
Ensure the loan unit is returned within the stipulated timeframe mentioned in “Responsibilities of the Merchant.”



Frequently Asked Questions (FAQs) about the Loan Unit Program
How long can I keep the loan unit?
The loan unit is provided temporarily until your original hardware is repaired or replaced and returned to you. It must be returned promptly once your primary unit is back in service.
What if the loan unit also malfunctions?
If the loan unit experiences an issue, please contact Customer Care immediately. We will troubleshoot and arrange for a replacement if necessary, following standard warranty procedures for loan units.
Do I need to transfer my data to the loan unit?
StoreHub POS systems are cloud-based, meaning your data (inventory, sales, etc.) is typically synchronized and stored securely in the cloud. However, it is always recommended to perform a data backup of the device before returning it. Our Customer Care can guide you on setting up the loan unit to access your cloud data.
Where can I find more information about the POS Swap Service?
The POS Swap Service is a premium offering for eligible merchants that provides on-site delivery, installation, and collection during a warranty claim.
Can I request a specific model of loan unit?
While we strive to provide a suitable replacement, the exact model of the loan unit may vary based on availability. StoreHub guarantees a unit that will enable your core POS operations.
What if I lose the loan unit or it gets stolen?
Merchants are responsible for the loan unit during their possession. Loss or theft should be reported immediately to StoreHub Customer Care and may result in charges for the full replacement cost of the unit.
What is the difference between the Loan Unit Program and the POS Swap Service?
The Loan Unit Program ensures you receive a temporary replacement unit to keep your business running during a warranty claim. The POS Swap Service is a premium offering that goes a step further by including on-site delivery, installation of your replacement/loan unit, and collection of your faulty unit in a single, convenient visit. The POS Swap Service provides an enhanced level of convenience and is available for eligible merchants.
Does StoreHub ever offer permanent loan unit replacements?
In very special circumstances and at StoreHub’s sole discretion, we may offer to provide the loan unit as a permanent replacement for your faulty unit. This decision is made on a case-by-case basis and would always require your explicit agreement. This is an exception to the standard temporary loan unit program, which requires the loan unit to be returned once your original unit is repaired or replaced.
How long can I keep the loan unit?
The loan unit is provided temporarily until your original hardware is repaired or replaced and returned to you. It must be returned promptly once your primary unit is back in service.
What if the loan unit also malfunctions?
If the loan unit experiences an issue, please contact Customer Care immediately. We will troubleshoot and arrange for a replacement if necessary, following standard warranty procedures for loan units.
Do I need to transfer my data to the loan unit?
StoreHub POS systems are cloud-based, meaning your data (inventory, sales, etc.) is typically synchronized and stored securely in the cloud. However, it is always recommended to perform a data backup of the device before returning it. Our Customer Care can guide you on setting up the loan unit to access your cloud data.
Where can I find more information about the POS Swap Service?
The POS Swap Service is a premium offering for eligible merchants that provides on-site delivery, installation, and collection during a warranty claim.
Can I request a specific model of loan unit?
While we strive to provide a suitable replacement, the exact model of the loan unit may vary based on availability. StoreHub guarantees a unit that will enable your core POS operations.
What if I lose the loan unit or it gets stolen?
Merchants are responsible for the loan unit during their possession. Loss or theft should be reported immediately to StoreHub Customer Care and may result in charges for the full replacement cost of the unit.
What is the difference between the Loan Unit Program and the POS Swap Service?
The Loan Unit Program ensures you receive a temporary replacement unit to keep your business running during a warranty claim. The POS Swap Service is a premium offering that goes a step further by including on-site delivery, installation of your replacement/loan unit, and collection of your faulty unit in a single, convenient visit. The POS Swap Service provides an enhanced level of convenience and is available for eligible merchants.
Does StoreHub ever offer permanent loan unit replacements?
In very special circumstances and at StoreHub’s sole discretion, we may offer to provide the loan unit as a permanent replacement for your faulty unit. This decision is made on a case-by-case basis and would always require your explicit agreement. This is an exception to the standard temporary loan unit program, which requires the loan unit to be returned once your original unit is repaired or replaced.
How long can I keep the loan unit?
The loan unit is provided temporarily until your original hardware is repaired or replaced and returned to you. It must be returned promptly once your primary unit is back in service.
What if the loan unit also malfunctions?
If the loan unit experiences an issue, please contact Customer Care immediately. We will troubleshoot and arrange for a replacement if necessary, following standard warranty procedures for loan units.
Do I need to transfer my data to the loan unit?
StoreHub POS systems are cloud-based, meaning your data (inventory, sales, etc.) is typically synchronized and stored securely in the cloud. However, it is always recommended to perform a data backup of the device before returning it. Our Customer Care can guide you on setting up the loan unit to access your cloud data.
Where can I find more information about the POS Swap Service?
The POS Swap Service is a premium offering for eligible merchants that provides on-site delivery, installation, and collection during a warranty claim.
Can I request a specific model of loan unit?
While we strive to provide a suitable replacement, the exact model of the loan unit may vary based on availability. StoreHub guarantees a unit that will enable your core POS operations.
What if I lose the loan unit or it gets stolen?
Merchants are responsible for the loan unit during their possession. Loss or theft should be reported immediately to StoreHub Customer Care and may result in charges for the full replacement cost of the unit.
What is the difference between the Loan Unit Program and the POS Swap Service?
The Loan Unit Program ensures you receive a temporary replacement unit to keep your business running during a warranty claim. The POS Swap Service is a premium offering that goes a step further by including on-site delivery, installation of your replacement/loan unit, and collection of your faulty unit in a single, convenient visit. The POS Swap Service provides an enhanced level of convenience and is available for eligible merchants.
Does StoreHub ever offer permanent loan unit replacements?
In very special circumstances and at StoreHub’s sole discretion, we may offer to provide the loan unit as a permanent replacement for your faulty unit. This decision is made on a case-by-case basis and would always require your explicit agreement. This is an exception to the standard temporary loan unit program, which requires the loan unit to be returned once your original unit is repaired or replaced.
How to Contact StoreHub Customer Care
How to Contact StoreHub Customer Care
To report an issue with a StoreHub POS Hardware or other inquiry, please contact our Customer Care at +60392126688 or submit an email to us at [email protected] or chat via BackOffice.
Operating Hours: Mon – Sun: 9AM – 9PM
StoreHub is the leading all-in-one system in Southeast Asia, home to 18,000+ restaurants, retailers, and service-based businesses.
© 2025 StoreHub Sdn Bhd (1072290-D) | Terms of Service | Privacy Policy
StoreHub is the leading all-in-one system in Southeast Asia, home to 18,000+ restaurants, retailers, and service-based businesses.
© 2025 StoreHub Sdn Bhd (1072290-D) | Terms of Service | Privacy Policy
StoreHub is the leading all-in-one system in Southeast Asia, home to 18,000+ restaurants, retailers, and service-based businesses.
© 2025 StoreHub Sdn Bhd (1072290-D) | Terms of Service | Privacy Policy

